NAT Gateway v2 és a Standard v2 Publikus IP használata

Mi az a NAT GW?

A NAT Gateway egy hálózati címfordítási (NAT) szolgáltatás, ami a belső IP címeket fordítja egy publikus IP-re, lehetővé téve pl. az internet elérését. A NAT szolgáltatáson keresztül NEM érhetők el a belső hálózati erőforrások az internet felől (csak a kimenő csomagokra érkező válaszok engedélyezettek).

Két típusa:

  • Standard
  • StandardV2

Természetesen a V2-es megoldás az újabb és természetesen „többet tud” mint az előző verzió:

  • Zónaredundáns (már nem kell külön meghatározni zónánként)
  • IPV6-támogatás
  • Nagyobb sávszélesség (100Gb/s a korábbi 50Gb/s helyett)
  • Forgalom naplózása

Miért van most aktualitása a NAT GW-nek?

A Microsoft 2026. március 31-től megváltoztatja az alapértelmezett hálózati üzemeltetési módot és nem engedélyezi az implicit Internet hozzáférést (a korábbi erőforrások működnek tovább).

Vagyis a fenti dátumtól, ha létrehozunk egy új hálózatot, akkor az sokkal „szigorúbb lesz” és a benne lévő VM-ek nem kapnak default NATolást az internet felé.

A jövőben az alábbi módokon biztosíthatunk „internetet” az Azure VM-nek:

1. ábra: forrás: https://learn.microsoft.com/en-us/azure/virtual-network/ip-services/default-outbound-access?tabs=portal

Hogyan működik a NAT GW?

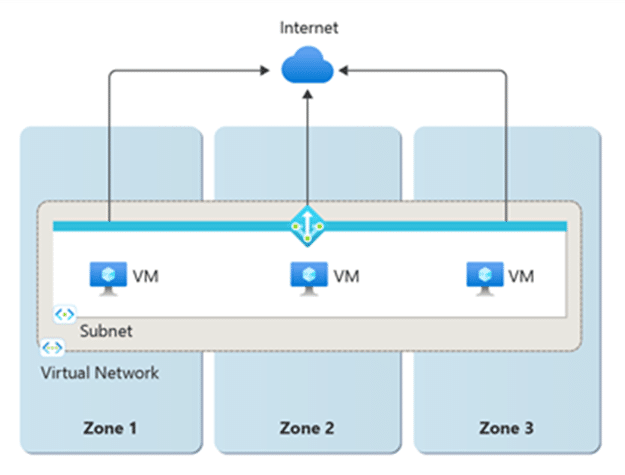
A NAT GW szolgáltatás létrehozásakor meg kell adnunk, hogy mely hálózatban és azon belül mely alhálózatokban (subnetekben) végezzen címfordítást, természetesen több subnet is megadható, de több VNET nem! (VNET peering megengedett)

2. ábra: NAT GW v2 Zóna támogatással

Használatához válasszuk az Azure portálon a NAT Gateways menüpontot (felső menübe beírni)

3. ábra: NAT GW Standard V2

Ki kell választani, hogy milyen publikus IP címet használjon az átjáró, ez megtörténhet a NAT GW létrehozásakor, vagy korábban is elkészíthetjük a Publikus IP-t külön is!  IPV6 támogatás beállításához Standard V2 Public IP kell!

Standard V2 Public IP

Az új NAT GW megoldáshoz új IP cím típust is bevezettek, de erről túl sok dokumentációt nem lehet találni jelenleg, ami fontos információ, hogy az új NAT GW-hez ezt az új Public IP típust KELL használni.

4. ábra: V2-es Public IP létrehozása

Árak

Ami jó hír, hogy mind a NAT GW-ből, mind az IP-ből nyugodtan választhatjuk az új V2-es verziót, mert az ára ugyan az, mint az előző verziónak! NAT GW esetében az ár két tényezőből rakódik össze:

  1. GW ára óránként/havonta
  2. Adatforgalmi díj – GW-n átmenő adatforgalom GB-ban

5. ábra: Azure NAT GW és adatforgalom költségek West Europe-ban

6. ábra: Publikus IP árazása West Europe-ban

Előnye

A NAT GW használata sokkal biztonságosabb, mint ha minden VM dedikált Publikus IP-t kapna! A felügylete is jóval egyszerűbb és nincs az a veszély, hogy a VM-ek (vagy egyéb szolgáltatások) közvetlenül Internet felől is megszólíthatóak. (nem kell vesződni az NSG-vel vagy az Azure FW-vel sem!)

Jelen esetben pedig az ügyfél külön kérése volt, hogy akkor mostantól mind az AVD VM-ek, mind az adatbázis szerver azonos IP-ről látszódjon az Internet felé. Bővebb információ és összehasonlítás a NAT GW-ről: https://learn.microsoft.com/en-us/azure/nat-gateway/nat-sku#sku-comparison

Iratkozz fel hírlevelünkre!

Ne maradj le a legújabb technológiai újdonságokról és szakmai elemzésekről!